阅读流程使用 zotero 来阅读一本书
本期介绍 zotero 软件阅读书籍条目的流程分享
从 导入条目 最佳 PDF 阅读注释 阅读笔记 笔记回顾着手介绍在使用 zotero 阅读一本书的全流程
导入书籍条目
介绍
zotero 的阅读的主体是条目,通过导入一本书的条目信息,以及全文附件,做好阅读时间和条目注释,用于进行书籍的分类及标签。同时方便后期的引用

书籍 ISBN 码获取
获取书籍条目信息最规范的方式是通过ISBN 码检索
ISBN 码的获取可通过ISBNdb 网站进行获取
ISBNdb --- 世界上最大的图书数据库 - ISBN 数据库 | ISBN 数据库 (https://isbndb.com/)
中文图书的条目信息也可以通过淘宝获取,淘宝上架图书一定需要在图书详情界面展示 ISBN 号,可复制以供后续进行复制

英文书籍条目信息导入
zotero 自带的标识符引擎功能完整。数据库可索引到大部分的英文文献条目信息。
通过书籍标识符 ISBN 号添加书籍条目信息

中文书籍条目信息导入
使用全国图书馆联盟网站(目前相对最全,并且数据准确性高的网站)导入条目
网址:全国图书馆参考咨询联盟 (superlib.net)(http://www.ucdrs.superlib.net/)

获取全文附件
普通网络基础选择 -zlib 镜像
- 网址(非官方):Z-Library 项目 (singlelogin.se)(https://zh.singlelogin.se/)
- 无网络要求
- 免费资源
- 用户一天限量 10 本
- 下载速度快
- 资源库丰富

稳定网络进阶选择 - 安娜图书馆
- 需要稳定网络条件 https://zh.annas-archive.org/
- 免费资源
- 用户一天不限量
- 下载速度慢
- 资源库丰富
- 同样有丰富的论文库

无全文资源书籍最后选择 - 书籍求助
- 网址:文献互助平台 - 科研通 (AbleSci.com)(https://www.ablesci.com/)
- 网络条件不限
- 需要消耗积分,书籍最低 200 积分,积分通过每日签到和活动获取
- 用户一天不限量
- 下载速度快
- 求助速度快,书籍获取概率极高

PDF 优化
PDF 转换为可编辑搜索版本
- 目前的最优选择是ABBYY FineReader

如资源全文无目录,添加目录
- 使用PdgCntEditor软件,用于多样式添加 PDF 文件的目录,方便阅读时跳转
- 使用简单
- 可批量进行
- PdgCntEditor 的编辑可结合 OCR 软件等识别目录快速添加目录
- 可使用正则表达,快捷排布大纲等级

PDF 标签
条目标签
- 对书籍条目添加条目标签,用于标注
- 可使用嵌套标签,如图所示(#等级 1/等级 2)
- 使用zotero-style 插件展示#标签

注释标签
- 书籍阅读过程中使用不同的注释颜色,用于对书籍进行结构
- 使用 zotero-style 插件自定义注释颜色
- 使用嵌套标签,方便在主页面查找,标注关键内容

阅读笔记
- 使用betternote 插件进行阅读笔记

条目回顾
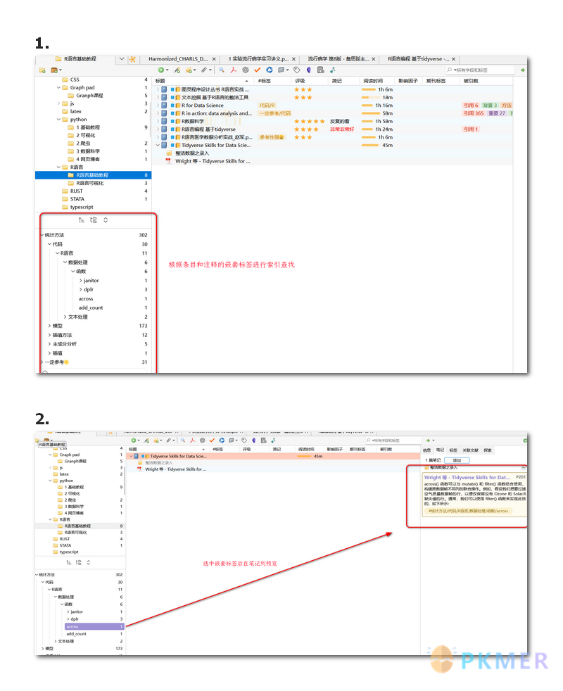
标签索引
- 可使用 zotero 的标签管理器管理 zotero 的条目标签和注释标签
- 使用 zotero-style 的预览来查看标签对应的内容

笔记导出
- 使用 betternote 的笔记导出功能导出书籍笔记
- 可导出 md 文档并实时同步,使用其它 md 阅读器阅读
- 可导出 docx 文档,带有原文跳转,可用作读书笔记积累

讨论
若阁下有独到的见解或新颖的想法,诚邀您在文章下方留言,与大家共同探讨。
反馈交流
其他渠道
版权声明
版权声明:所有 PKMer 文章如果需要转载,请附上原文出处链接。